
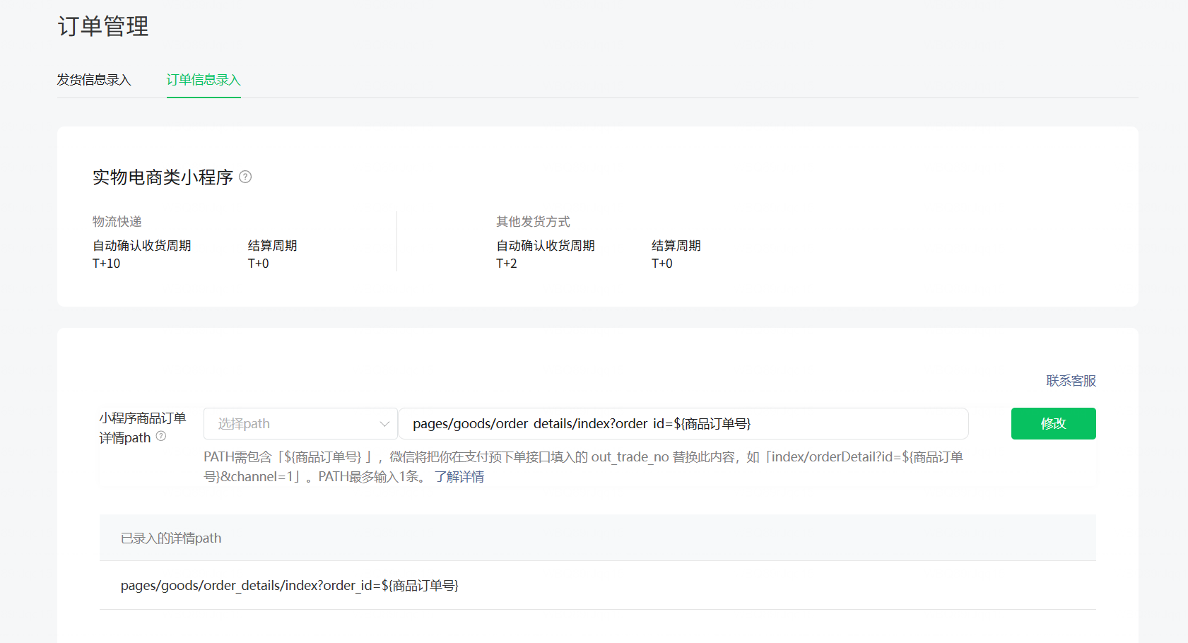
已经配置了订单信息录入和发货信息录入不过还是提示违规
下面是我相关配置的截图






已经配置了订单信息录入和发货信息录入不过还是提示违规
下面是我相关配置的截图





青云 最后编辑于2026-03-30 16:56:12
{{item.user_info.nickname ? item.user_info.nickname : item.user_name}} LV.{{ item.user_info.bbs_level || item.bbs_level }}
{{itemf.name}}
打赏
已打赏¥{{item.reward_price}}
{{itemc.user_info.nickname}}
{{itemc.user_name}}
回复 {{itemc.comment_user_info.nickname}}
{{itemf.name}}
打赏
已打赏¥{{itemc.reward_price}}
打赏
已打赏¥{{reward_price}}
相关推荐
热门文章
快速安全登录
微信登录/注册
{{ bind_phone ? '绑定手机' : '手机登录'}}