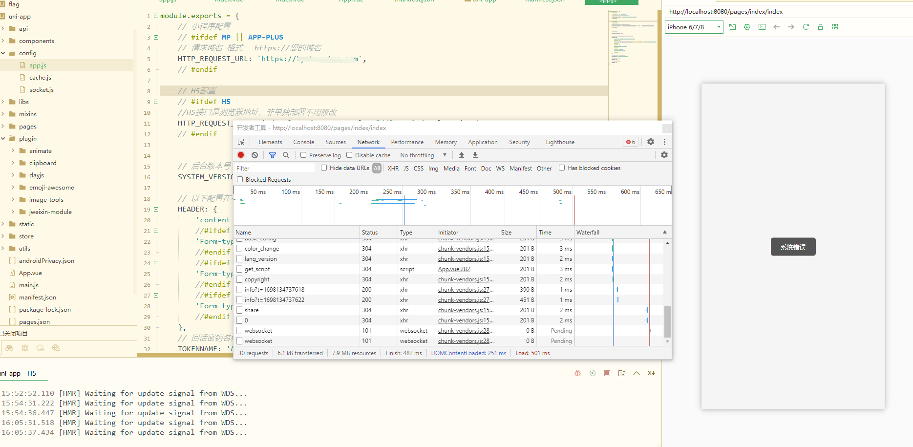
标准版5.1升级的5.2,新的前端源码,内置浏览器运行,更改app.js域名并保存后,还是显示网络错误!


标准版5.1升级的5.2,新的前端源码,内置浏览器运行,更改app.js域名并保存后,还是显示网络错误!


一片紫苏叶 最后编辑于2023-10-24 16:11:54
{{item.user_info.nickname ? item.user_info.nickname : item.user_name}} LV.{{ item.user_info.bbs_level || item.bbs_level }}
{{itemf.name}}
打赏
已打赏¥{{item.reward_price}}
{{itemc.user_info.nickname}}
{{itemc.user_name}}
回复 {{itemc.comment_user_info.nickname}}
{{itemf.name}}
打赏
已打赏¥{{itemc.reward_price}}
打赏
已打赏¥{{reward_price}}
相关推荐
热门文章
快速安全登录
微信登录/注册
{{ bind_phone ? '绑定手机' : '手机登录'}}